Home / Korean / English / Japanese

Korean
¡¡

Home > VoIP Á¦Ç°±º > VoIP °ÔÀÌÆ®¿þÀÌ     

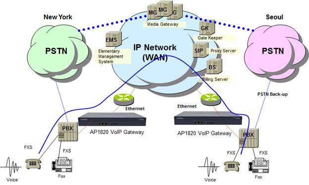
 AP1820 VoIP °ÔÀÌÆ®¿þÀÌ
AP1820 VoIP °ÔÀÌÆ®¿þÀÌ  | AddPac


Brochure
AP1820 VoIP °ÔÀÌÆ®¿þÀÌ IP Phone brochure
Presentation
AP1820 VoIP Gateway Presentation File
Technical Speciifcation
AP1820 VoIP °ÔÀÌÆ®¿þÀÌ Technical Specification
Application
Digital VoIP Gateway - LAN Port Address Binding
Miscellaneous
AddPac VoIP Gateway FXO Clear-Down-Tone
Analog Port Diagnostic Features for VoIP Gateway
Hot-Swap Service Funtion for AP1800,AP1820, AP2330,AP2340
SIP Debugging Features Overview
SIP Debugging Guide v1
SIP-to-SIP Call Diversion for Digital Link Backup
Smart Web Management for VoIP Gateway
VoIP Gateway CDR Service Features
VoIP Gateway DHCP Option66-67
VoIP Gateway DHCP Option120
VoIP Gateway FXO Service Features
VoIP Gateway NTT DID Service Overview
VoIP Gateway Service Feature for Multiple MCU redundancy service
VoIP Gateway SNMP MIB
VoIP Gateway TR-069
VoIP Gateway Unwanted Call Blocking Service Features
VoIP Modules for AP1800, AP1820, AP2330,AP2340
VoIP Smart Web Operation Guide
Digital VoIP Gateway LAN Port Backup
VoIP Gateway 302 SIP Message Multi Target Address
New Enhanced Security Protocol for AP1820 VoIP Gateway
¡¡