Home / Korean / English / Japanese
Home > CCTV Á¦Ç°±º > HD ½ºÅĵå¾ó·Ð NDVR
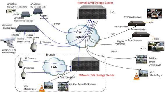
AP-HNR2000 ´ë¿ë·® Ç® HD ³×Æ®¿öÅ© DVR ½Ã½ºÅÛÀº Ç® HD±Þ Â÷¼¼´ë °í¼º´É µðÁöÅÐ ºñµð¿À ·¹ÄÚµù ¹× ÇÁ·Î¼¼½Ì Àåºñ·Î IP ±â¹ÝÀÇ HD Ä«¸Þ¶ó¿Í ¿¬°áÇØ¼ ¸ÖƼä³ÎÀÇ HD ¿µ»óÀ» ¸ð´ÏÅ͸µ ÇÒ ¼ö ÀÖ´Â H.264, MPEG4, MJPEG ±â¹ÝÀÇ°í¼º´É HD NDVR ½Ã½ºÅÛÀÔ´Ï´Ù. RTSP ¼¹ö ±â´ÉÀ» žÀçÇÏ¿© ³×Æ®¿öÅ© ±â¹ÝÀÇ ´Ù¾çÇÑ ÀÀ¿ë ¼ºñ½º°¡ °¡´ÉÇϵµ·Ï ¼³°èµÇ¾ú½À´Ï´Ù. ±â°¡ºñÆ® ÀÌ´õ³Ý ÀÎÅÍÆäÀ̽º¿Í 12, 16, 24 °³ÀÇ SATA ŸÀÔÀÇ 3.5 ÀÎÄ¡ ÇÏµå µð½ºÅ©¸¦ ÀåÂø ÇÒ¼ö ÀÖµµ·Ï ±¸¼ºµÇ¾î ÀÖÀ¸¸ç, ¸ÖƼÆ÷Æ® USB ÀÎÅÍÆäÀ̽º°¡ ³»ÀåµÈ °í¼º´É ÀåºñÀÔ´Ï´Ù. RTSP ±â¹ÝÀÇ Ç® HD, HD ±Þ ºñµð¿À ÄÚµ¦ ¹× IP Ä«¸Þ¶óµéÀ» LAN ÀÎÅÍÆäÀ̽º¸¦ ÅëÇÏ¿© Á¢¼Ó, »ç¿ëÇÒ ¼ö µµ ÀÖÀ¸¸ç, ³×Æ®¿öÅ© ±â¹ÝÀÇ Smart DVR Viewer À»»ç¿ëÇØ¼ PC ¿¡¼ DVR ¿µ»óÀ» ¸ð´ÏÅ͸µ ÇÒ¼ö ÀÖ½À´Ï´Ù. Àç³, ±³Åë, Å×·¯, Çб³, °ø°ø±â°ü, ±ÝÀ¶±Ç µî ´Ù¾çÇÑ ºÐ¾ß¿¡¼ µðÁöÅÐ ¿µ»ó°¨½Ã ¼Ö·ç¼Ç¿¡ ´ëÇÑ ³ôÀº °ü½É ¸¸Å °í¼º´É/°íÈÁú ¾ÈÁ¤¼ºÀÌ ¶Ù¾î³HD DVR ¿µ»óÀåºñ ¼Ö·ç¼Ç¿¡ ´ëÇÑ Àα⵵ ¿Ã¶ó°¡°í ÀÖ½À´Ï´Ù. ¶Ù¾î³ ¾ÈÁ¤¼º¿¡ °íǰÁú ¿µ»ó°¨½Ã¸¦ Áö¿øÇÏ´Â Çϵå¿þ¾î ¿µ»óÀåºñ´Â ¶Ù¾î³ ¼º´É¿¡µµ ºÒ±¸ÇÏ°í ºÎ´ã½º·± µµÀÔºñ¿ë ¶§¹®¿¡ ½±°Ô Á¢±ÙÇϱ⠾î·Á¿ü´ø°Ô »ç½ÇÀÔ´Ï´Ù. ÀÌÁ¦ Àû´çÇÑ °¡°Ý¿¡ ±×µ¿¾È »ý°¢ÇÏÁö ¸øÇß´ø ¿ì¼öÇÑ ¿µ»ó°¨½Ã ¼¼»óÀÌ ÆîÃÄÁý´Ï´Ù. ±×°¡¿îµ¥¿¡ ¾ÖµåÆÅÀÇ Â÷¼¼´ë HD ³×Æ®¿öÅ© DVR ¼Ö·ç¼ÇÀÎ AP-HNR2000ÀÌ ÀÖ½À´Ï´Ù. 6Å×¶ó SATA Çϵåµð½ºÅ©ÀÎ °æ¿ì 12bay ÀåºñÀÎ °æ¿ì ÃÖ´ë 72Å×¶ó¹ÙÀÌÆ®ÀÇ DVR ÀúÀå¿ë·®À̰¡´ÉÇϸç, °íÈÁúÀÇDVR ½ºÆ®¸®¹Ö ¼ºñ½º°¡ °¡´ÉÇÕ´Ï´Ù.
H.264 ±â¹ÝÀÇ°í¼º´É Ç® HD ³×Æ®¿öÅ©DVR AP-HNR2000 HD ³×Æ®¿öÅ© DVR Àº ÃֽŠ¿µ»ó ÄÚµ¦ÀÎ H.264¸¦ ±â¹ÝÀ¸·Î ºñµð¿ÀÀúÀå/½ºÆ®¸®¹Ö¼ºñ½º/ºñµð¿ÀµðÄÚµù ¹× È¸é µð½ºÇ÷¹À̸¦ µ¿½Ã¿¡ Áö¿øÇÕ´Ï´Ù. ¶ÇÇÑ ±âÁ¸ MPEG4 ±â¹ÝÀÇ IP Ä«¸Þ¶ó¸¦ ¼ö¿ë ÇÒ ¼ö ÀÖµµ·Ï MPEG4 ºñµð¿À ÄÚµ¦µµ Áö¿øÇÒ ¼ö ÀÖµµ·Ï ¼³°è µÇ¾ú½À´Ï´Ù. ÇÁ·Î±×·¡¸Óºí ±¸Á¶À̱⠶§¹®¿¡ Áö¼ÓÀûÀÎ ±â´É°³¼± À̳ª º¯°æ, Ãß°¡°¡°¡´ÉÇÕ´Ï´Ù. Â÷¼¼´ë DVRÀº°íÈÁú Ç® HD±Þ ¸ð´ÏÅ͸µ ±â´É ¾ÖµåÆÅAP-HNR2000 HD NDVR ½Ã½ºÅÛÀº HDMI Ãâ·Â ÀÎÅÍÆäÀ̽º¸¦ Á¦°øÇÏ¿©, ´Ù¾çÇÑ Ç® HDTV ¶Ç´Â HD ±Þ ¸ð´ÏÅÍ¿¡ Á÷Á¢ ¿¬°áÇÏ¿© °íÈÁúÀÇ ´Ùä³Î ºñµð¿À °¨½Ã¿µ»óÀ» ¸ð´ÏÅ͸µ ÇÒ ¼ö ÀÖ½À´Ï´Ù. RTSP ±â¹ÝÀÇ DVR Client ±â´ÉÁ¦°ø AP-HNR2000 Ç® HD NDVR ¼¹ö´ÂRTSP ±â¹ÝÀ¸·Î ¼³°èµÇ¾î ´Ù¾çÇÑ ÀÀ¿ë¼ºñ½º¿¡ Ȱ¿ëÇÒ ¼ö ÀÖ½À´Ï´Ù. HD DVR ¼¹öÀÇ Ãâ·Â´ÜÀº RTSP Server ±â´ÉÀ»Å¾ÀçÇÏ¿© HD ºÐ¹è¼¹ö ¹× ´Ù¾çÇÑ RTSP Client ´Ü¸»µéÀ» ¿¬°áÇÏ¿© »ç¿ëÇÒ¼öÀÖ½À´Ï´Ù. Çϵå¿þ¾î±â¹ÝÀÇ HD ºñµð¿ÀµðÄÚ´õ ¹× °¢Á¾¹Ìµð¾îÇ÷¹À̾î (VLC, GOM Player, ¾ÖµåÆÅ Smart DVR Viewer)µéÀÌ RTSP Client °¡ µÉ¼ö ÀÖÀ¸¸ç, On-Demand Çü½ÄÀ¸·Î ºñµð¿À ½ºÆ®¸®¹Ö Àü¼Û¼ºñ½º¸¦ ¼öÇàÇÒ ¼ö ÀÖ½À´Ï´Ù.
AddPac Technology